CIRCULAR 25 DE 2020
(junio 24)
<Fuente: Archivo interno entidad emisora>
ADMINISTRADORA DE LOS RECURSOS DEL SISTEMA GENERAL DE SEGURIDAD SOCIAL EN SALUD
| Para: | Entidades recobrantes de servicios de salud o tecnologías no financiados con la UPC de los afiliados al régimen contributivo y subsidiado |
| De: | Administradora de los recursos del sistema general de Seguridad social en salud - ADRES |
| Asunto: | Radicación de cuentas por concepto de servicios y tecnologías en salud no financiadas con la UPC |
La ADRES actuando en el marco de sus competencias, informa a las entidades interesadas en radicar cuentas por concepto de servicios y tecnologías no financiadas con la UPC prestados a los afiliados del régimen contributivo y subsidiado lo siguiente:
CRONOGRAMA 2020
A continuación, se presenta el cronograma de radicación del segundo semestre de 2020, para la presentación de las cuentas por los servicios y tecnologías en salud no financiadas con la UPC:


SERVICIOS Y TECNOLOGÍAS PRESENTADAS EN EL MARCO DEL ARTÍCULO 237 DE LA LEY 1955 DE 2019
Teniendo en cuenta lo establecido en el artículo 6 de la Resolución 2707 de 2020, en el Anexo 1 de la presente Circular se señalan las rutas que las entidades recobrantes deben considerar si explícitamente solicitan a la ADRES que las cuentas que se encuentran radicadas sin resultado de auditoría se tramiten con las reglas del artículo 237 de la Ley 1955 de 2019.
En todo caso, respecto de lo radicado sin auditoría por MYT01 y MYT02 las entidades recobrantes deberán evaluar las implicaciones de efectuar solicitudes de anulación teniendo en cuenta los ítems que quedaron aprobados en el proceso de corrección de que trata la Resolución 41656 de 2019 así como el giro previo efectuado. Lo anterior, teniendo en cuenta que la anulación se efectuará sobre la totalidad del recobro, es decir, la totalidad de los ítems que lo componen independientemente del segmento.
De igual forma, si la entidad recobrante define que los servicios y tecnologías radicados en la ADRES sin resultado de auditoría se tramiten conforme a lo señalado en el artículo 237 de la Ley 1955 de 2020 deberán remitir dicho consentimiento hasta el 09 de julio de 2020 al correo electrónico maria.orjuela@adres.gov.co con las especificaciones establecidas en el Anexo 1.
REQUISITOS GENERALES
Tenga en cuenta que, para concluir la radicación, la entidad recobrante deberá efectuar el cargue de los requisitos generales, así:
| Nombre de documento | Consecutivo | Nombramiento |
| Manifestación de interés por parte de la Entidad Recobrante | 005 | MYT140SRGEAAAAMMDDNI000XXXXXXXXXRG005 |
| Certificación de que trata el artículo 9 del Decreto 521 de 2020 | 006 | MYT140SRGEAAAAMMDDNI000XXXXXXXXXRG006 |
| Certificación suscrita por su contador o revisor fiscal, según aplique, en la que manifieste que las cuentas presentadas al proceso de saneamiento se encuentran registrada en los estados financieros | 007 | MYT140SRGEAAAAMMDDNI000XXXXXXXXXRG007 |
| Acta de compromiso suscrita con la IPS o proveedor de servicios y tecnologías en salud, en la que se establezca que esta acepta el resultado de la auditoría y se compromete a no realizar futuras reclamaciones judiciales o administrativas frente a los ítems objeto de saneamiento cuando estos se encuentren pendientes de pago por parte de la entidad recobrante, o de otros que se paguen con recursos de este mecanismo | 008 | MYT140SRGEAAAAMMDDNI000XXXXXXXXXRG008 |
Dichos documentos deberán ser cifrados y firmados para proceder a su cargue.
El cargue de la información de los requisitos generales se deberá realizar hasta las 12:00 horas del último día de radicación. Una vez efectuado el cargue se debe notificar al correo electrónico maria.orjuela@adres.gov.co.
DIANA ISABEL CÁRDENAS GAMBOA
Directora General de la ADRES
Aadres
M «M MOMMS Mi ViJEMA
Anexo 1
Glosa Transversal

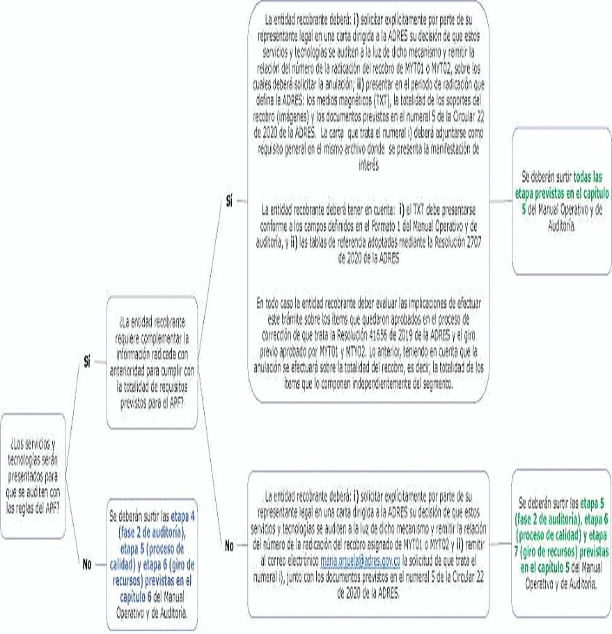
¿Los servicios y
tecnologías serán
presentados para
que se auditen con
las reglas del APF?
Sí
No

C \
Se deberán surtir todas las
etapa previstas en el capítulo
5 del Manual Operativo y de
Auditoría.
\ 7
7 \
Se deberán surtir las etapa 5
(fase 2 de auditoría), etapa 6
(proceso de calidad) y etapa
7 (giro de recursos) previstas
en el capítulo 5 del Manual
Operativo y de Auditoría.
' 7
Aadres
M «M MOMMS Mi ViJEMA
Objeción y subsanación a la glosa
¿Los servicios y
tecnologías fueron
prestados con
anterioridad al 25 de
mayo de 2019, están
radicados en ADRES y
no cuentan con
^resultado de auditoría?^

Sí
La entidad recobrante deberá: i) solicitar explícitamente por parte de su representante legal en una carta
dirigida a la ADRES su decisión de que estos servicios y tecnologías se auditen a la luz de dicho mecanismo
y remitir la relación del número de la radicación de MYT04, sobre los cuales deberá solicitar la anulación; ii)
presentar en el periodo de radicación que defina la ADRES: los medios magnéticos (TXT) y los documentos
previstos en el numeral 5 de la Circular 22 de 2020 de la ADRES. La carta que trata el numeral i) deberá
adjuntarse y tipificarse como "Otros" al momento de radicar.
La entidad recobrante deberá tener en cuenta: i) el TXT debe presentarse conforme a los campos definidos
en el Formato 1 del Manual Operativo y de auditoría, y ii) las tablas de referencia adoptadas mediante la
Resolución 2707 de 2020 de la ADRES
En el evento que la entidad recobrante considere que debe incluir soportes adicionales, deberá presentarlos
en el periodo de radicación que defina la ADRES.
En el evento que la entidad recobrante considere que no debe incluir soportes adicionales, la auditoría se
realizará con los soportes radicados inicialmente por MTY01, MYT02 o MYT04.
En todo caso, la entidad recobrante debe evaluar que la información del TXT y los soportes radicados sean
suficientes y pertinentes para subsanar la totalidad de los ítems que hayan sido objeto de glosa u
observación.
No
Continuar el trámite actual, para lo cual,
los servicios y tecnologías se auditarán
conforme a lo previsto en la
Resolución 1885 de 2018 y el
manual de auditoría vigente para la
fecha de radicación.
Se deberán surtir todas
las etapa previstas en
- el capítulo 5 del
Manual Operativo y de
Auditoría
v )
![]()
RE
MYT01 I MYT02

(MMiauOMA ot «M. MO0MS MI WiTEMA
4ÍWIUL M WGWWD 5«CIM£ EN SA1M)

Aadres
M NCMSMi MEMA
4ÍWIUI M MClR(MD MC1A1 EN SA£M>
Servicios y tecnologías prestados con anterioridad al 25 de mayo de 2019 y no radicados ante la ADRES al 31 de mayo de 2020, los cuales pueden corresponder a: cuentas glosadas y cuentas nuevas

Aadr
iMMSIIAMU Df NLUfcStt.
s
![]()
Servicios y tecnologías prestados con posterioridad al 25 de mayo de 2019 y no radicadas ante la ADRES
